zurück Impressum


Minimal- oder Maximal-Wert ermitteln

Download MinMax
(Wird unter "Logik-Bausteine einfügen" -> "sw4you" zur Verfügung gestellt.)

Ist E3 "0" und der Wert E1 ist kleiner als E2, dann wird E1 an A1 ausgegeben.
Ist E3 "1" und der Wert E1 ist größer als E2, dann wird E1 an A1 ausgegeben.

Beispiel:



Visu:


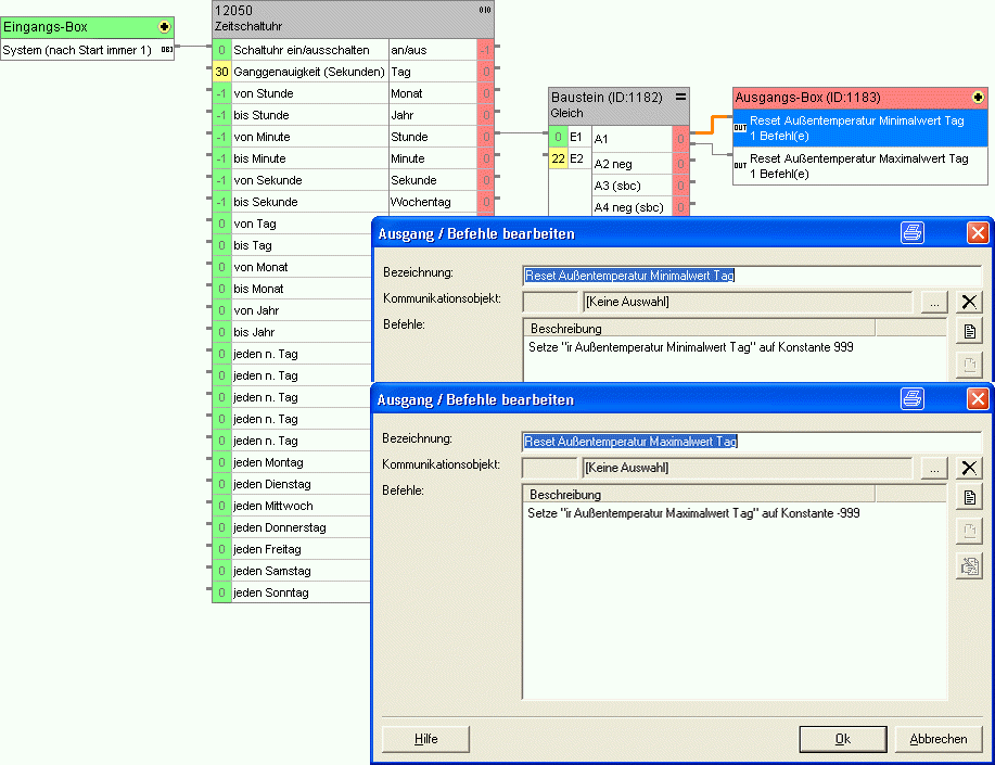
Rücksetzen:
Das Zurücksetzen der Jahreswerte erfolgt bei mir manuell über die Visu.
Die Tageswerte setzte ich über eine Zeitschltuhr um 22 Uhr zurück.